Spécifications du projet

Contexte du projet

Ce document présente les principales spécifications de l’application Hôtel, un projet de gestion en deux dimensions (2D). L’hôtel est représenté sous la forme d’un espace unique, sans étages, dans lequel l’utilisateur organise et fait évoluer des chambres et des services.

L’idée générale est de proposer une gestion progressive : au départ, l’hôtel contient des chambres simples, peu équipées, et possède une réputation faible. Ensuite, grâce aux décisions de gestion (investissements, amélioration, personnel), l’établissement devient plus attractif et plus rentable.

Le projet est réalisé par : MESSAOUDI Seddik, IBAZATENE Said et MALLOUK Aya. Il est encadré par Tianxiao LIU.

L’application doit rester compréhensible et cohérente : l’objectif n’est pas de tout faire d’un coup, mais d’avoir un système clair et évolutif, avec des fonctionnalités ajoutées progressivement.

Objectif global

L’objectif de l’application est de permettre à l’utilisateur de gérer un hôtel et de le faire évoluer dans le temps. Le joueur doit prendre en compte plusieurs aspects : chambres, clients, personnel, ressources financières et réputation.

Une bonne gestion (propreté, qualité des chambres, services) augmente la réputation, attire plus de clients et génère davantage de revenus. À l’inverse, une mauvaise gestion peut faire baisser la réputation et réduire la fréquentation.

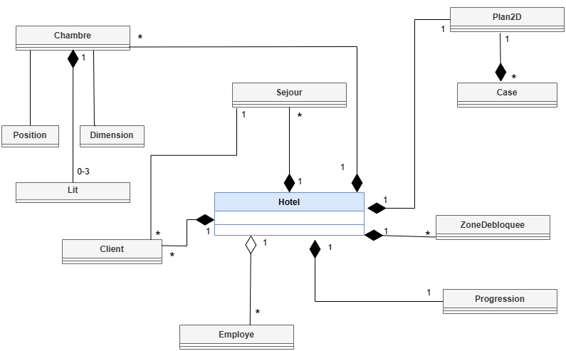
Diagramme de classes.
Figure 1 : Diagramme de classes.

Notions de base

Hôtel (espace 2D)

L’hôtel est l’élément central. Il est modélisé comme un espace en 2D, sans étages. On y place les chambres et les services. L’hôtel évolue selon les choix de l’utilisateur : aménagement, embauches, améliorations, etc.

Chambre

Une chambre est un espace qui accueille des clients. Chaque chambre possède un état (libre, occupée ou en nettoyage), un niveau de qualité et un prix. Les chambres peuvent être améliorées pour augmenter la satisfaction et les revenus.

Personnel

Le personnel est indispensable au bon fonctionnement : propreté, service, restauration… Chaque employé a un rôle et un coût (salaire). Une gestion efficace du personnel influence directement la satisfaction client et la réputation.

Réputation et ressources financières

La réputation représente l’image de l’hôtel auprès des clients : qualité, propreté, services. Elle influence l’arrivée de nouveaux clients. Les ressources financières (argent) évoluent avec les revenus (clients, services) et les dépenses (salaires, améliorations, constructions).

Fonctionnalités attendues

Gestion des chambres

L’utilisateur doit pouvoir consulter et gérer les chambres : leur état (libre/occupée/en nettoyage), leur qualité et leur prix. L’amélioration des chambres doit avoir un impact sur la satisfaction et la réputation.

Gestion des clients

L’application doit simuler l’arrivée de clients en fonction de la réputation. Les clients occupent les chambres disponibles, puis génèrent des revenus à la fin du séjour. Leur comportement dépend de la qualité des chambres et des services proposés.

Gestion du personnel

L’utilisateur doit pouvoir embaucher et gérer plusieurs types d’employés (ménage, restauration, etc.). Le personnel influence la propreté, le service et la satisfaction. Il doit aussi être possible de licencier si nécessaire (ex. réduire les dépenses).

Les salaires doivent être pris en compte dans les dépenses, et l’impact du personnel doit être observable sur la réputation et l’évolution globale de l’hôtel.

Gestion des finances et de la réputation

L’utilisateur doit pouvoir consulter l’état des finances à tout moment, et comprendre ce qui génère des revenus ou des dépenses. La réputation évolue selon la qualité de gestion : chambres propres, services efficaces, personnel suffisant, etc.

Expansion et développement

Lorsque l’hôtel devient rentable, l’utilisateur peut investir : agrandir l’hôtel, ajouter des chambres, développer de nouveaux services (ex. restaurant, espace détente). Ces choix ont un impact direct sur la fréquentation, la réputation et la rentabilité.

Comparatif des chambres

Les chambres sont une source principale de revenus. Elles peuvent être améliorées. Le tableau suivant résume les caractéristiques prévues pour deux types de chambres.

Tableau 1 : Caractéristiques (prévisionnel) — Chambre simple vs Chambre VIP
Caractéristique Chambre simple Chambre VIP
Surface Petite Grande
Niveau initial Bas Moyen
Prix par nuit Faible Élevé
Équipements Lit simple, équipement minimal Lit confortable, équipements améliorés
Satisfaction client Faible à moyenne Moyenne à élevée
Possibilité d’amélioration Oui Oui
Coût d’amélioration Faible à moyen Moyen à élevé
Impact sur la réputation Faible Élevé
États possibles Libre / Occupée / En nettoyage Libre / Occupée / En nettoyage

Système de progression

L’application intègre un système de progression basé sur des objectifs. L’utilisateur peut accomplir des tâches afin de gagner de l’expérience, débloquer des niveaux et obtenir des trophées. Cette progression permet de structurer l’évolution de l’hôtel et de guider l’utilisateur.

L’intérêt d’un tel système est double : d’un côté, il donne des objectifs concrets (ex. améliorer une chambre, recruter un employé, atteindre un certain niveau de réputation) ; de l’autre, il rend l’évolution de l’hôtel plus motivante et lisible.

Contraintes et exigences

L’application doit rester simple à utiliser, avec une interface claire, et permettre à l’utilisateur de suivre facilement l’état de l’hôtel (chambres, clients, personnel, argent, réputation).

Le projet doit être conçu de manière structurée afin de faciliter l’évolution du système (ajout progressif de fonctionnalités). Les éléments implémentés doivent rester cohérents avec les objectifs et les délais.

Enfin, le contenu présenté dans ce document correspond aux objectifs initiaux et peut être ajusté en fonction de l’avancement réel du développement.

Retour en haut